AI绘画新体验:ComfyUI+Flux.1跨设备创作


前言
作为一名自由插画师,我一直在寻找能够兼顾创作自由度和协作便利性的AI绘画解决方案。
ComfyUI+Flux.1的组合让我找到了答案。Flux.1模型生成的图像质量令人惊叹,尤其是在色彩表现和细节处理上,完全满足了专业创作的需求。
而ComfyUI的节点式工作流则让我能够精确控制每一个创作步骤,从草图生成到风格迁移,再到最终渲染,整个过程都在我的掌控之中。
以前,我只能在安装了ComfyUI的台式机上进行创作,限制了我的工作地点和时间。现在我可以用笔记本电脑在咖啡馆进行初步构思,回家后用台式机进行精细调整,甚至在外出时用平板查看和修改参数。
最让我惊喜的是,我可以邀请远方的同行通过链接访问我的工作流,实时交流创作想法,共同完成项目。这种无缝的跨设备、跨地域协作体验,极大地提升了我的创作效率和作品质量。
本文将详细介绍如何在本地部署ComfyUI并搭建 Flux.1文生图神器。
接下来需要在本地部署安装ComfyUI。

1. 本地部署ComfyUI
本篇文章测试环境:Win11专业版,8GB显存
本篇文章提到的模型可网盘自取:https://pan.baidu.com/s/1edy3haeJ92Eiflk4N9U92g?pwd=avvd 提取码:avvd
进入到官方Github中,下载最新版ComfyUI
ComfyUI Github:GitHub - comfyanonymous/ComfyUI: The most powerful and modular diffusion model GUI, api and backend with a graph/nodes interface.

找到免安装版本

解压保存到本地打开,进入到根目录下,有 run_cpu、run_nvidia_gpu 第一个是通过CPU进行解码的,第二个是通过Nvidia显卡进行解码的,速度会更快

双击打开这两个其中哪个脚本都可以,运行脚本
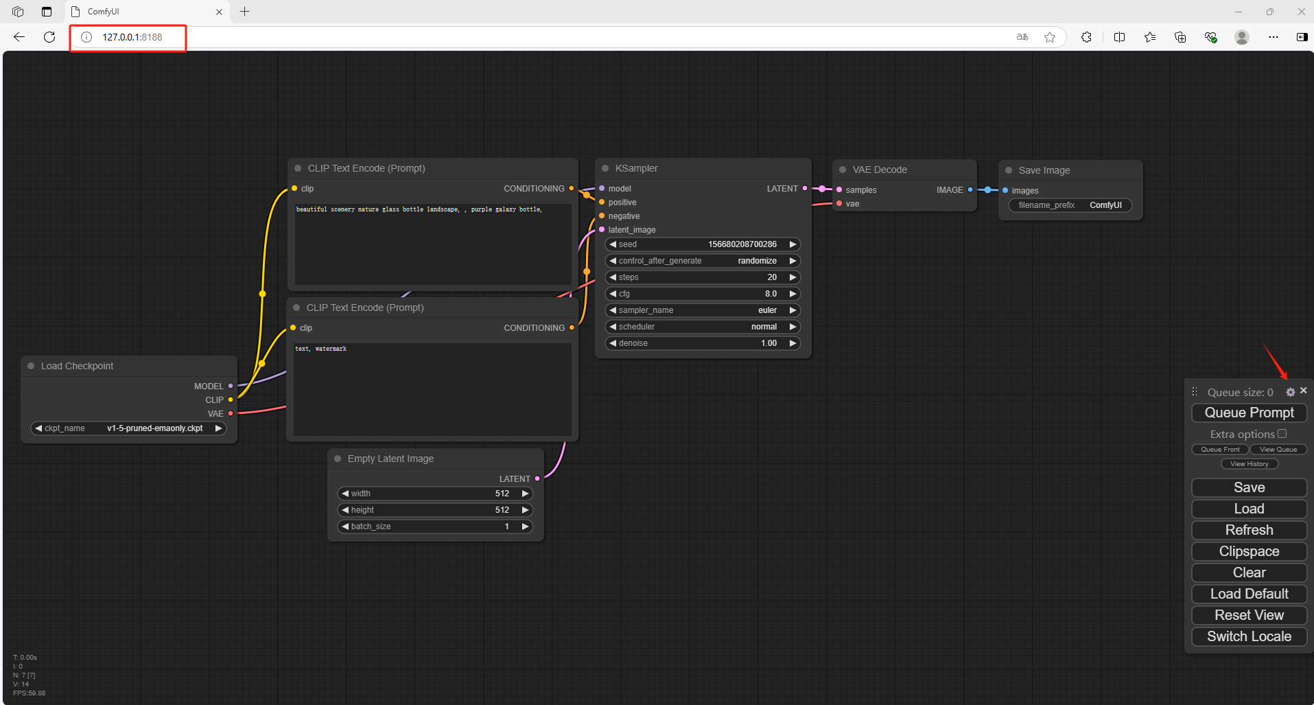
https://i-blog.csdnimg.cn/img_convert/8b7cdec8ce04f9fb7eaf09cf949b5aee.png 打开一个新的浏览器输入 http://127.0.0.1:8188
可以看到进入到了ComfyUI当中,但是默认情况下是英文,需要设置成中文

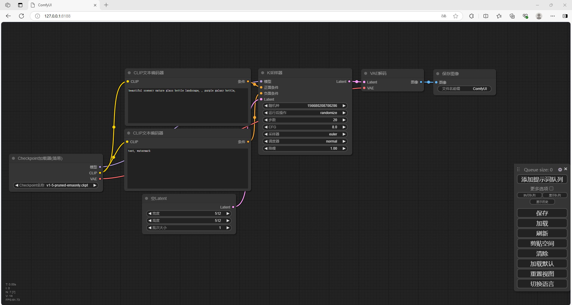
下载压缩包并解压到本地
解压后,进入到根目录,把这个文件放到ComfyUI \ custom_nodes 目录中

回到 Comfy UI 中,点击设置,选择语言为中文

2. 下载 Flux.1 模型
FLUX 模型有四个可选,FLUX.1 [dev] 、FLUX.1 [dev] fp8、FLUX.1 [schnell]、FLUX.1 [schnell] fp8;
- FLUX.1 [dev] :官方版本满配版,最低显存要求24G;下载地址: https://huggingface.co/black-forest-labs/FLUX.1-dev/tree/main
- FLUX.1 [dev] fp8:大佬优化 [dev] 后版本,建议选择此版本,最低 12G 显存可跑;下载地址: https://huggingface.co/Kijai/flux-fp8/blob/main/flux1-dev-fp8.safetensors
- FLUX.1 [schnell]:4步蒸馏模型,大多数显卡可跑。 下载地址: https://hf-mirror.com/black-forest-labs/FLUX.1-schnell/tree/main
- FLUX.1 [schnell] fp8:优化 版本,适应更低的显卡配置。下载地址: https://huggingface.co/Kijai/flux-fp8/blob/main/flux1-schnell-fp8.safetensors
这里下载第3种,4步蒸馏模型,大多数显卡可跑。
无论下载上面的哪个模型,都存放在这个:ComfyUI/models/unet/ 目录下

3. 下载CLIP模型
点击地址下载CLIP: https://huggingface.co/comfyanonymous/flux_text_encoders/tree/main
下载 t5xxl_fp16.safetensors 或 t5xxl_fp8_e4m3fn.safetensors (建议选择fp8 版本,如果你显存超过 32G 可选择 fp16 版本)

放入到ComfyUI/models/clip/ 目录中

4. 下载 VAE 模型
下载地址:https://huggingface.co/black-forest-labs/FLUX.1-schnell/tree/main
解压下载VAE模型
下载到本地后,存放至ComfyUI/models/vae/ 目录

最后回到 ComfyUI 目录,启动运行脚本

重新进入到浏览器当中 http://127.0.0.1:8188

5. 演示文生图
接下来需要调用模型
点击链接:Flux Examples | ComfyUI_examples (comfyanonymous.github.io)
可以看到有Flux Dev版本和Flux Schnell版本,这里和开头一样,我使用的是Flux Schnell版本

把图片保存到本地
回到 ComfyUI 当中,把图片直接拖入进去,可以看到自动加载模型

在CLIP文本编码器当中,修改提示词(输入翻译后的英文),点击右侧添加提示词队列
如果出现报错,需要把左侧的加载器修改为fp8

可以看到右侧已经生成了新的图片,我们在本地成功部署了ComfyUI并搭建了 Flux.1 大模型,如果想团队协作多人使用,免去了复杂得本地部署过程,只需要一个公网地址直接就可以进入到ComfyUI中来使用 Flux.1文生图。


