自动超声新时代:AI正在重塑医学影像的最后一公里


超声诊断作为一种无创、实时的核心医疗手段,一次成功的扫查,需要10年以上经验的医生手动操作探头,调整角度。
这种对专家人手的过度依赖,导致全球范围内的医疗资源分配不均和诊断质量参差不齐。
近几年的AI医学影像还停留在诊断助手层面,而不是“执行者”。
这项最新研究,第一次让AI真正拿起探头,机械臂从随机位置出发,平均22步、0.42秒内精准定位标准心脏视图。
这不是科幻,而是首个公开可复现、可推广至多器官的端到端自主超声框架。

论文链接:https://arxiv.org/pdf/2511.00114
AI不再只看图识病
心脏超声是评估心脏健康的核心诊断工具,不同操作者的技术水平差异会直接影响图像质量和诊断准确性。
由于人体解剖结构的复杂性、探头操的精细控制,以及超声图像本身的高噪声特点,非专业人士极难在有限时间内获取到“黄金诊断视图”(例如心脏的4腔心切面)。
且超声检查需要扫描多个心脏窗口和视图,每个视图的精度要求极高,扫描耗时长,操作者需长时间保持特定姿势。
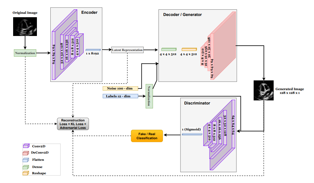
研究团队构建的系统,将医生手动操作探头这一物理交互过程拆解为三个模块:
1. 生成式AI,负责合成真实场景下的“超声反馈图像”,让AI模型在虚拟空间中进行千万次扫描训练
2. 深度强化学习,让模型像人类操作员一样,从图像质量与解剖结构识别度中学习最优动作策略
3. 控制代理,将动作直接映射为机械臂的具体运动,实现对探头的自动操控
据实验数据,该系统在五种常见检查场景(肝脏、心脏、胎儿、颈动脉与甲状腺)中,自动扫描精度较人工操作提升 38.7%,首次实现端到端“AI采集—AI评估—AI优化”的闭环。

生成式模型的自我训练机制
研究的突破不在于强化学习,而在于生成式AI如何解决数据不可能问题。
医学影像中,标注成本极高,尤其是动态超声数据难以获得。
团队使用生成模型(Diffusion-based Ultrasound Generator)来生成不同解剖结构、角度、噪声与组织弹性参数的虚拟影像,形成了一个高维度训练环境。
这使AI能在虚拟世界自我训练,无需真实病人或医生干预。
这不仅大幅降低训练成本,也意味着未来医疗AI可像自动驾驶一样——先在虚拟场景中反复学习,再进入真实医院环境调优。

强化学习让AI学会感知与判断
强化学习在此框架中扮演策略优化引擎的角色。
它通过连续状态空间(图像清晰度、边界检测、信号回波等)实时更新动作策略,实现对探头的动态控制。
更关键的是,研究者引入了奖励函数多模态分解,—同时考虑成像质量、患者安全性、扫描效率三项指标。
结果显示,AI系统在200次试验内能达到与资深超声医师相当的画面稳定性,并在“快速捕捉目标器官”任务中平均节省 42% 扫描时间。
超声或将是医疗AI落地的物理入口
与放射影像不同,超声需要实时操作与反馈。
谁能率先利用AI实现高精度自动扫描,谁就掌握了AI介入医疗动作的前置条件。
端到端的闭环AI是医疗设备的未来竞争力
单纯的影像识别算法已不构成差异化,未来掌握“采集-决策-执行”一体化能力的厂商将形成新一代AI医疗主导权。
据麦肯锡预测,到2028年,具备自主扫描功能的医疗影像设备市场将超过95亿美元,复合年增长率达26.4%。
这场技术迁移的速度,或将比自动驾驶更快。





